SPME automatic fiber exchange for PAL RSI and PAL RTC autosamplers

The Multi Fiber eXchange (MFX) accessory by Chromline for the PAL System enables fully automated exchange of SPME fibers within a sequence. Standard SPME systems can be upgraded with automated SPME MFX.
The MFX system for CTC PAL systems is distributed exclusively by SRA Instruments France
.

  • The Multi Fiber eXchange (MFX) accessory for the PAL System enables fully automated exchange of SPME fibers within a sequence.
  • MFX allows both analysis conditions and SPME fibers to be easily and automatically changed at any time within a method or a sequence.
  • MFX simplifies method development and enhances the productivity of routine SPME analysis by allowing samples to be run without interruption – 24/7 while delivering accurate results.

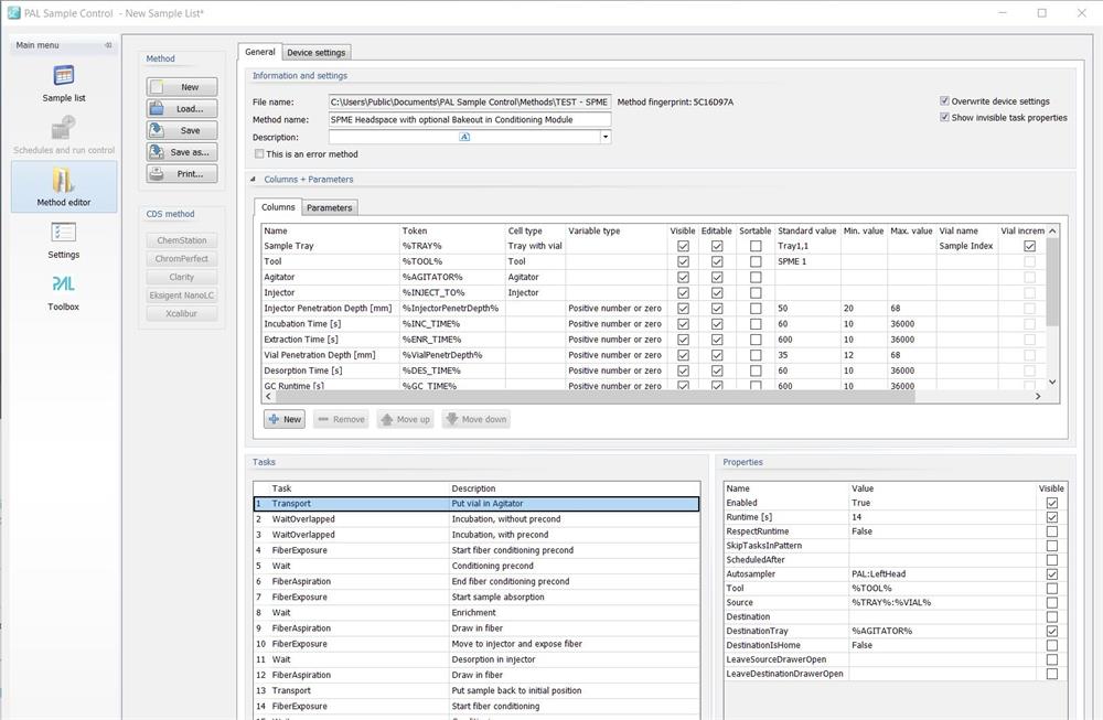
To use MFX option on PAL system, the PAL Sample Control software is the user-friendly tool for the daily routine jobs. With a few clicks sample lists are generated or imported. Now PAL Sample Control starts the operation and the data acquisition. Since PAL Sample Control Interfaces seamlessly with most of the major chromatographic or MS data systems only one sample list has to be handled. Different user levels ensure process safety.

Automated SPME: 

  • The Multi Fiber eXchange System (MFX) performs automated exchange of SPME fibers (Standard and Arrow Fibers)
  • Creating a new method will be quick and easy, you can also create multi-method sequences that use fibers with different phases (without stopping the autosampler and the GC)
  • With Tools exchange solution of PAL RTC, it’s possible to manage all syringes operations like standard addition or derivatization with SPME routine steps
  • Exchange of fibers SPME manually can damage SPME fibers, the use of MFX system reduces this problem
  • The complete automated management of the analysis process improves the producibility of the methods PAL RTC (Robotic Tool Change) with Park Station.

Benefits: 

  • The development of new methods is faster. By setting a sequence that uses more fibers on the same sample, it is easy to understand which fiber highlights the best results for analytes of interest
  • Automatic replacement of fibers can be done at any time inside the sample list. Long analysis series can also be performed with different fibers and the same fibers can be cleaned automatically. You can also replace fibers used after a defined number of samples, so they always use fibers at maximum efficiency
  • In a tray can stay all the available phases of the SPME fibers Automated analysis of SPME fibers that have been used as passive air samplers MFX tray for 15 fibers available (up to 45 fibers for each trayholder) 4
  • Automated analysis of samples using multiple fibers, covering a wide range of analytes
  • Multi-method sequences using different SPME phases for more selectivity Longer fiber life expectancy, mechanical impact is minimized during fiber change and operation.

The PAL software “PAL Sample Control” is the user-friendly tool to use MFX option on PAL system

  • Increase productivity: PAL Sample Control, allows overlapping of time consuming steps. It optimizes automatically the timing of various steps in a sample preparation process and generates a schedule that minimizes the runtimes of sequences. This increases sample throughput greatly and boosts productivity
  • Method editor and custom plugin: it allows both standard operations and the construction of fully customized methods. The basic methods provided, can be modified, updated or used as a reference to build more complex methods. The many tasks available, allow the construction of very complex workflow and new methods.
  • Chromline has developed tasks to use MFX on PAL systems and is able to customize these instructions according to the needs of its customers.